4.9.1 Release Notes
No recent searches
Popular Articles

Sorry! nothing found for
4.9.1 Release Notes
Created by Russ Hartle, Modified on Mon, 31 Mar, 2025 at 10:17 AM by Russ Hartle
Additions
- Multi-Factor Authentication for CIJS Compliance
- Recent CJIS security policy changes now mandate that all entities accessing CJI have an acceptable form of multi-factor authentication (MFA) by October 1st, 2024. In-Synch RMS has implemented MFA functionality in compliance with these policy changes. By default, MFA is disabled, please contact the Helpdesk to discuss in further detail.
- AOPC Certified Printable Traffic and Non-Traffic Citation
- The printable traffic and non-traffic citations have been updated and certified by the AOPC for use.
- System Generated Citation Numbers
- In-Synch RMS can now generate unique citation numbers in both the Traffic and Non-Traffic Citation modules. With this functionality, there are configuration options. The first option available is whether the agency wants each machine to have a cache (a block) of citation numbers stored locally. With citation numbers stored locally, a user can assign citation numbers while offline. The second option is changing the prefixes assigned to the citation number. By default, the number begins with a “P” for non-e-filing configurations and an “E” for e-filing configurations.
- Integrated Ability to File Traffic Citations Electronically
- In-Synch RMS has implemented functionality to file traffic citations electronically. This functionality has been AOPC-certified at our pilot agency.
Automatically Calculate Speeding Fines
- In-Synch RMS can now automatically calculate the fine for speeding violations based on the PA 3362/3365 sections. (This functionality is turned off by default.)
- Traffic Citation / Non-Traffic Citation
- Added an agency preference, allowing the county/municipality codes on traffic/non-traffic citations to be editable. (This functionality is turned off by default.)
- Added a checkbox to the citation data entry form that blanks out the total amount due. (This functionality is turned off by default and is only available for non-e-filing agencies.)
Additions/Changes on the Traffic Citation Data Entry Form
- Added a “Create” button to generate a unique citation number. (This button can be hidden if desired.)
- Added fields to indicate whether the citation was “Issued” or “Filed.” (Users must select an option to save the citation.)
- The field “Magistrate/Court” was updated to “Court.” This field no longer utilizes the list of magistrates from Person Management. Instead, it obtains a list of courts from the “Court Offices” tab in the Agency Module.
- In the past, these two fields were labeled “Vehicle 1” and “Vehicle 2”.
- The “JCP” amount is no longer editable inside the Traffic Citation window and relies on the standard value entered in the Agency module.
- Added “Emergency Response Area” as a fine doubled condition.
- Added “Litter Control Corridor” as a fine doubled condition.
- Added a field to indicate if the offense is an inchoate offense.
- Added a field to set the offense grade. (It is possible to configure a default value for this field.)
- A “Parking” checkbox was added to indicate that the citation is parking related.
- An “Ordinance” checkbox was added to indicate the violation is a local ordinance.
- A field called “Weather Conditions” was added to document weather conditions.
- A field called “Stopped By” was added to document the type of vehicle/equipment used when the subject was stopped.
- A field called “Observed By” was added to document the vehicle/equipment used when the subject was observed.
- Added a field called “Special Activity” to document any special activity occurring at the time of the incident.
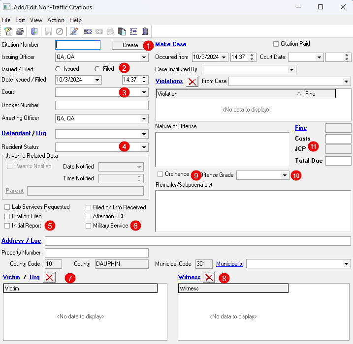
Additions/Changes on the Non-Traffic Citation Data Entry Form

- Added a “Create” button to generate a unique citation number. (This button can be hidden if desired.)
- Added fields to indicate whether the citation was “Issued” or “Filed.” (Users must select an option to save the citation.)
- Updated the field “Magistrate/Court” to “Court.” This field no longer utilizes the list of magistrates from Person Management. Instead, it obtains a list of courts from the “Court Offices” tab in the Agency Module.
- Added field to indicate the “Resident Status” of the defendant.
- Added a checkbox to mark the citation as “Initial Report.”
- Added a checkbox to mark the citation as “Military Service.”
- Expanded the “Victim/Org” field to record multiple victims.
- Added a field to record the witness(es) of the violation.
- Added an “Ordinance” checkbox to indicate that the violation is a local ordinance.
- Added a field to set the offense grade. (It is possible to configure a default value for this field.)
- The “JCP” amount is no longer editable inside the Non-Traffic Citation window and relies on the standard value entered in the Agency module.
- Miscellaneous Additions
- Added a field in the Agency Module to permit the setting of the JCP amount for Non-Traffic Citations.
- Added a tab for “Court Offices” in the Agency Module.
- Added the “Affidavit of Probable Cause Continuation Page” to the PA Search Warrant.
- Added an agency preference that displays the affiant’s name and address on the confidential page of the PA Criminal Complaint.
- Added logic to prevent the creation of duplicate property barcodes.
- Added a validation message for FBI NIBRS error code 470 that pertains to cases where the victim is also an offender.
Was this article helpful?
That’s Great!
Thank you for your feedback
Sorry! We couldn't be helpful
Thank you for your feedback
Let us know how can we improve this article!
Feedback sent
We appreciate your effort and will try to fix the article
X