2.0 CAD Interface
After a User/Dispatcher successfully logs into the ARMS Thick Client a blank screen will display with a Menu Bar located at the top of the screen
To launch CAD select ARMS Record System> Computer Aided Dispatch (CAD), or use the Keyboard shortcut> F1 Key to launch CAD.

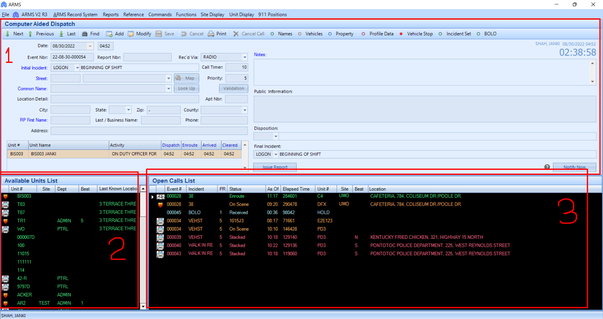
This CAD module is mainly divided into three sections.
1. Computer-Aided Dispatch: Information for calls will be entered here.
2. Available Unit List: Available units will display here. It will show Units, Sites, Department, Beat, and Last Known Location. Units marked red indicate they are unavailable. Units marked green indicate they are available.
3. Open Call List: This shows the Event Number, Incident/ Incident Code, Call Priority, Status, Time, Unit Number, Site, Beat, and Location for the call. To view details of the Call, A Dispatcher can double-click on the Call, and it will appear in the CAD area with Call details. In the Open Call List, Green indicates an Enroute call, the Yellow indicates a dispatch call, and the orange means on scene.
